注册
登录
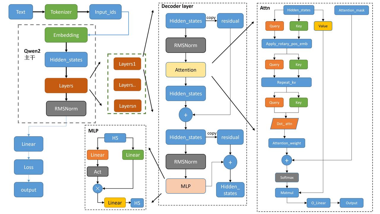
主要进行Qwen模型架构进行讲解。
Qwen的整体架构与Llama2类似,如下图所示:

在本次课程中,我深入学习了Transformer和Qwen2这两种先进的算法原理,并通过实践掌握了它们的代码实现流程。通过对相关源码的细致研读,我领悟到了Transformer中的位置编码(PE)与Qwen2中的相对位置编码(RoPE)之间的联系和它们各自独特的特点。这段学习经历极大地丰富了我的知识储备,并提升了我的技术理解力。