注册
登录
1、之前kettle cdc mysql的时候使用的方案是canal+kafka+kettle,今天我们一起学习下使用kettle的插件Debezium直接cdc mysql。
注:CDC (Change Data Capture) 是一种技术,用于捕获和同步数据库中的更改。

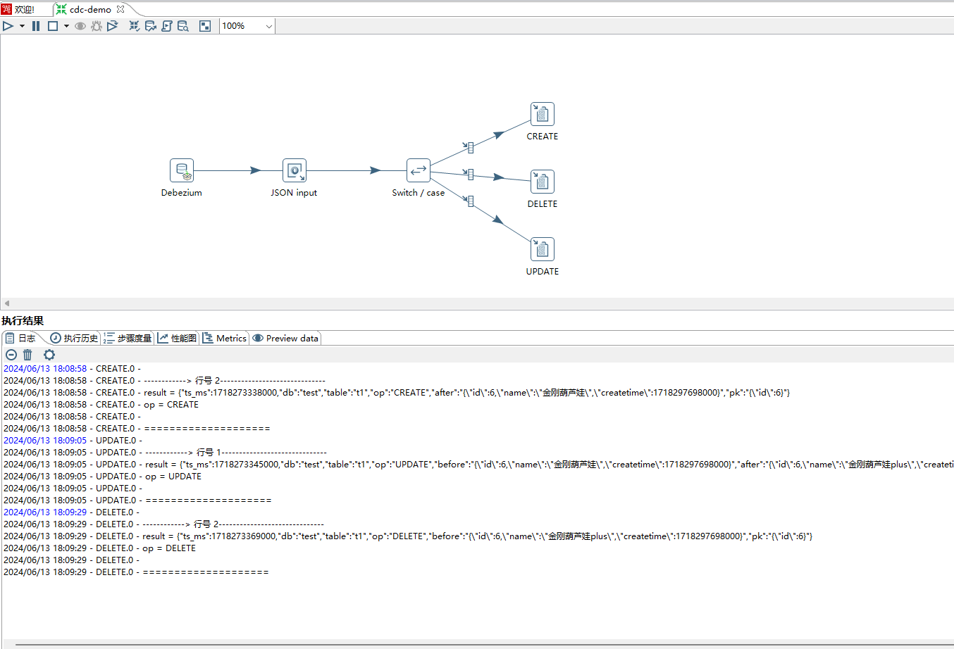
1)Debezium步骤解析mysql binlog日志。
2)json input步骤解析json字符串。
3)switch-case 根据op字段进行路由。
4)create、delete、update、ddl是写日志步骤,模拟后续操作。
2、Debezium步骤配置如下(只输出dml),更多属性配置参考Debezium官网。如下图所示:

3、switch-case配置如下,不做过多介绍。

4、binlog解析之后的dml语句对应的json字符串结构
CREATE
{ "ts_ms": 1718273338000, "db": "test", "table": "t1", "op": "CREATE", "after": "{\"id\":6,\"name\":\"金刚葫芦娃\",\"createtime\":1718297698000}", "pk": "{\"id\":6}" }
UPDATE
{ "ts_ms": 1718273345000, "db": "test", "table": "t1", "op": "UPDATE", "before": "{\"id\":6,\"name\":\"金刚葫芦娃\",\"createtime\":1718297698000}", "after": "{\"id\":6,\"name\":\"金刚葫芦娃plus\",\"createtime\":1718297698000}", "pk": "{\"id\":6}" }
DELETE
{ "ts_ms": 1718273369000, "db": "test", "table": "t1", "op": "DELETE", "before": "{\"id\":6,\"name\":\"金刚葫芦娃plus\",\"createtime\":1718297698000}", "pk": "{\"id\":6}" }
5、Debezium步骤配置中设置ddl为true(输出dml和ddl),更多属性配置参考Debezium官网。如下图所示:

6、binlog解析之后的ddl语句对应的json字符串结构
DROP TABLE
{ "ts_ms": 1718274150072, "db": "test", "table": "t3", "op": "ddl", "sql": "DROP TABLE `test`.`t3`" }
CREATE TABLE
{ "ts_ms": 1718274165789, "db": "test", "table": "t3", "op": "ddl", "ddl_type": "CREATE", "sql": "CREATE TABLE `t3` (\n `id` bigint NOT NULL AUTO_INCREMENT,\n `name` varchar(10) CHARACTER SET utf8mb4 COLLATE utf8mb4_general_ci DEFAULT NULL,\n `createtime` datetime DEFAULT NULL,\n PRIMARY KEY (`id`)\n ) ENGINE=InnoDB AUTO_INCREMENT=7 DEFAULT CHARSET=utf8mb4 COLLATE=utf8mb4_general_ci" }
